Adding your outfit armour for Shepard as a new asset - ME3Tweaks/LegendaryExplorer GitHub Wiki
This tutorial is for creating your outfit/armour as a new asset for Shepard rather than a replacement. This is more compatible than replacements, currently so is a good way of making new outfits/armours for Shepard.
This shows using the ME3Explorer but this method will work for Lexplorer as well.
Will be updated for Lexplorer images in a few days.
- You first want to create your DLC with the starter kit in ME3 Tweaks
- For ME2OT/LE2 you want to create a BioGame.ini in your DLC folder
- For ME3OT/LE3 you want to unpack your DLC's coalesced file which will be named something like Default_DLC_MOD_YOURMODNAME.bin
- You can follow this tutorial for ME2OT/LE2 and this one for ME3OT/LE3 on how to create your DLC folder as well as unpack Coalesced files.
- Don't worry I will go into what our BioGame.ini/Default_DLC_MOD_YOURMODNAME.bin need to look like in this page as well
- Have your mesh ready for import into a PCC. You can follow this tutorial for getting your mesh setup for import
- Have your textures ready for import into the PCC too
- Open ME3Explorer/Lexplorer (once Lexplorer is released you will be able to use that for LE and OT)
- Click on Create Mods and then Package Editor (see Figure 01)
- For Lexplorer you can find it under Core Editors
- This is what it will look like once open. Except if you haven't used it before it won't show recently opened items (see Figure 02)
- Now go to File and then Create new empty package (see Figure 03)
- Click on the drop down menu and choose the game you want to make the mod for and then click OK (see Figure 04)
- Name your PCC and click save (see Figure 05)
- I follow the same naming conventions as the game so I go with BioG_HMF_N7Slayer_R.pcc
- BioG stands for BioGame
- HMF for Human Female
- N7Slayer is my name for what I am making
- This is what your PCC should look like to begin with (see Figure 06)
- Now we want to open a new window of package editor (see Figure 07)
- Now go to File and then Open (see Figure 08)
- Now locate the PCC file you want to use to get a base for your mesh (see Figure 09)
- But good base meshes depends on what the mesh is
- Even if making a team members outfit for Shepard it is always best to use one of the options below. As it can cause the mesh to not load if the base mesh you start with is a squads outfit. Not sure why. So to be safe always use a mesh below as a base.
- For casual BIOG_HMM_ARM_CTH_R.pcc / BIOG_HMF_ARM_CTH_R.pcc
- some like using the N7 Dress as a base for casuals
- For Armours BIOG_HMM_ARM_HVY_R.pcc / BIOG_HMM_ARM_SHP_R.pcc / BIOG_HMF_ARM_HVY_R.pcc / BIOG_HMF_ARM_SHP_R.pcc
- You can use any mesh as a base, best to compare what material works best for your mesh though a. So 1 locate the PCC, click on it so it appears in the bottom bar like 2 in Figure 09 and then click 3 Open
- Find the mesh in the vanilla PCC then click and drag it over to the first line in your new DLC PCC (see Figure 10)
- Repeat dragging over material instance constants, textures until you have the amount your mesh needs
- Material instance constants can be from any PCC as long as you replace the textures with the ones for your mesh needs
- If making optional recolours for Casuals remember you only need a new material instance constant + a new diffuse and or new normal/specular if those aren't 100% identical. And then use material override in the dlc Coalesced to apply the new textures to the mesh Explained later in the tutorial.
- The new colour/variation does not need a duplicate of the mesh + normal and spec if they are identical to your first version. Just point your new material instance constant to them.
- Alternatively for recolours you could ship them as MEM mods. Just remember to inform your users to install content mods first and textures last.
- Textures from companions/npcs are best imported over to create it as a new texture this way texture mods won't replace both yours for Shepard and the companion the texture came from
- I personally use Clone all References as I found this was the best way for the materials also to be copied over without errors (see Figure 11)
- For LE2 it is best when needing the skin material for your outfit/armour to have it applied to both in blender and your pcc as the first material slot. Without doing this you will run into issues with skin not showing correctly (thank you rngdshep for working this out)
- For LE3 it doesn't matter which position your skin material is in
- Now let's focus on your DLC PCC we are making. Let's add a few new names for our textures, material instance constants and mesh via Tools > Add Name *see Figure 12)
- Type in your desired name then click OK (see Figure 13)
- Repeat until you have the amount of names you need. For me it is 1 for the model, 3 for Materials and 9 for textures
- HMF_SHP_SLYa_MDL
- HMF_SHP_SLYa_MAT1a, HMF_SHP_SLYa_MAT1b, HMF_SHP_SLYa_HGR_MAT
- HMF_SHP_SLYa_1a_Diff, HMF_SHP_SLYa_1a_Norm, HMF_SHP_SLYa_1a_Spec
- HMF_SHP_SLYa_1b_Diff, HMF_SHP_SLYa_1b_Norm, HMF_SHP_SLYa_1b_Spec
- HMF_SHP_SLYa_HGR_Diff, HMF_SHP_SLYa_HGR_Norm, HMF_SHP_SLYa_HGR_Spec
- SHPa
- Repeat until you have the amount of names you need. For me it is 1 for the model, 3 for Materials and 9 for textures
- Now to update the names on our assets (see Figure 14)
- First click on what you want to change the name on
- Second go to Object Name and either type the name in or find it in the drop down menu
- Third click Save all Changes
- Now right click on the mesh and click Open Meshplorer (see Figure 15)
- Right click on the mesh in Meshplorer and then one of the replaces (see Figure 16)
**- For ME2OT/LE2 use Replace single LOD from UDK**
**- For ME3OT/LE3 use Replace Mesh from UDK**
- Locate the UPK you made (see Figure 17)
Quick FBX Information - Skip to Step 19 if you are importing PSK
- In your PCC you may run into Yaw issues on import if you made your UPK with an FBX these are fixable don't worry. The yaw issue will look like this (see FBX Figure 01)
- To fix Yaw issues, open your package in Package editor once you've saved your mesh in meshplorer
- Either by right clicking the mesh and go to package editor (see FBX Figure 04)
- Or opening package editor by the normal means
- Now go to Binary Interpreter with your mesh selected and click Parse Binary (see FBX Figure 03)
- Find the section that says Rotation Origin (see FBX Figure 04)
- In the highlighted area change the non 00 values to 00 (see FBX Figure 05)
- Once all values are 00 in the yellow area Save Hex Changes, parse binary again just to confirm under Rotation Origin that Yaw is now 0 (see FBX Figure 06)
Now you are ready to move on to step 19
- This happens when the mesh you imported over doesn't have enough Materials applied as you need (see Figure 18)
- To fix this lets click on the Material (1) then click on Add Array Element (2) (see Figure 19)
- Now a button will appear called Set click that to apply the additional Material slots (see Figure 20)
- Now to assign our Materials we need to look at our new PCC in Package Editor at the same time as Meshplorer (see Figure 21)
- Look at the number next to our other materials. In the example it is 856
- Click on one of the blank (null) material slots in Meshplorer
- Type in the number from the material in the PCC so 856
- Click Set
- Repeat for other needed materials
- Now as you can see all the mesh parts are now showing. Press CTRL + Shift + S to save what you've done (see Figure 22)
- Now lets go back to our DLC PCC we are making, and start importing our textures. If you leave the Meshplorer open it will update with the textures as you go (see Figure 23)
- (1) Click on your texture in the package editor
- (2) Click on the Texture tab
- Now click on CharTextures (1) under Texture Cache and select Create new TFC (2) (see Figure 24)
- Now click on Replace from File (see Figure 25)
- Locate your texture, click it then click open (see Figure 26)
- Leave what it auto puts into the name (1) as in order to work it needs to match your DLC name and then click OK (2) (see Figure 27)
- Now on our next texture instead of select Create new TFC under CharTextures (1) we select our new tfc so for me it is Textures_DLC_MOD_PadmesAdditions.tfc (see Figure 28)
- Repeat step 26 + 27 of clicking Replace from File and locating your texture and clicking open until you have them all done
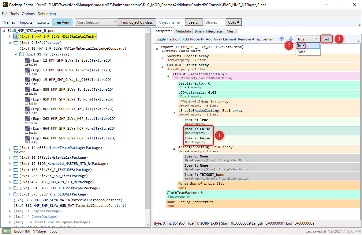
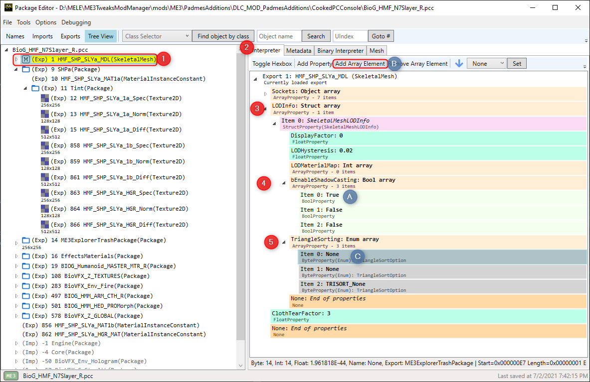
- Now select your model (1) and in the first tab Interpreter (2) and open up the (3) LODInfo as so (see Figure 29)
- Open up bEnableShadowCasting: Bool array (4) and TriangleSorting: Enum array (5)
- for ME2/LE2 you should only see bEnableShadowCasting: Bool array
- Click on (A) Item 0: True then (B) Add Array Element (there needs to be same amount as Materials)
- For ME3OT/LE3 Click on (C) Item 0: TRISORT_None then (B) Add Array Element (there needs to be same amount as Materials)
- For the Item 0: False click on them (1) then switch it to (2) True and click (3) Set (see Figure 30)
- For the (1) Item 0: None (ME3OT/LE3) click on the drop down menu that says (2) None click (3) Item 0: TRISORT_None then click (4) Set (see Figure 31)
- Press Ctrl + Shift + S to save then close your package if you mesh isn't refreshed and reopen the package to see them applied (see Figure 32)
- Congratulations your PCC is now finished
This part of the tutorial will be repeating a few things from this tutorial for ME2OT/LE2 and this one for ME3OT/LE3 So this presumes you know roughly what I am talking about and already have set up a BioGame.ini in your DLC folder that we will now edit:
[SFXGame.SFXPawn_Player]
+FullBodyAppearances=(ID=9000,Type=CustomizableType_Torso,Mesh=(Male="BIOG_HMM_ARM_CTH_R.CTHa.HMM_ARM_CTHa_MDL",
Female="BioG_HMF_N7Slayer_R.SLYa.HMF_SHP_SLYa_MDL"
,bHasBreather=False,bHideHead=False,bHideHair=False)
,GameEffects=("SFXGame.SFXGameEffect_Gear_N7Torso"),PlotFlag=-1)
- Female="BioG_HMF_N7Slayer_R.SLYa.HMF_SHP_SLYa_MDL"
- This bit is broken down to the name of your (1) PCC then the name of their (2) link (folder) then the name of the (3) model (see Figure 33)
- Though most naming conventions work to be on the safe side I follow the same naming conventions the game uses
- for example for the middle piece "SLYa" I've noticed all meshes seem to use 4 letters, 3 Capital letters and 1 lower case.
- bHasBreather=True,bHideHead=True,bHideHair=True = This means it hides the head and hair and also applies the radio like effect to Sheps voice
- PlotFlag=-1 means it is automatically in the locker
- PlotFlag=66 means it is automatically in the locker for Female Shepards only
- so if making an outfit just for a female Shepard use 66 to have it auto unlocked to the locker
- PlotFlag=26000 means it is automatically in the locker for Male Shepards only
- so if making an outfit just for a male Shepard use 26000 to have it auto unlocked to the locker
- Make sure each new outfit/armour is on a new line
- ID=9000 this was a random number I chose but for each new outfit line it must be unique
- So to be on safe side anything greater than 220 this is due to the LE2 mod EGM using the ID's below this.
- This would then be for adding it to casual
[SFXGame.SFXPawn_Player] +CasualAppearances=(Mesh=(ID=9000,Type=CustomizableType_Torso,Male="BIOG_HMM_ARM_CTH_R.CTHa.HMM_ARM_CTHa_MDL",Female="BioG_HMF_N7Slayer_R.SLYa.HMF_SHP_SLYa_MDL",bHasBreather=False,bHideHead=False,bHideHair=False),PlotFlag=-1)
- In vanilla the ID and type is usually after the mesh section, however some have found adding it to the front stops it from not showing in the locker
- If wanting to add a material swap, say you make a duplicate material of your mesh but your diffuse is another colour you want to add as an option.
+CasualAppearances=(Mesh=(ID=9000,Type=CustomizableType_Torso,Male="BIOG_HMM_ARM_CTH_R.CTHa.HMM_ARM_CTHa_MDL",MaleMaterialOverride="BIOG_HMM_ARM_CTH_R.CTHa.HMM_ARM_CTHa_MAT_1a",Female="BioG_HMF_N7Slayer_R.SLYa.HMF_SHP_SLYa_MDL",FemaleMaterialOverride="biog_hmf_arm_cth_r.CTHa.HMF_ARM_CTHa_MAT_1a",bHasBreather=False,bHideHead=False,bHideHair=False),PlotFlag=-1)
- And then for adding it to both:
[SFXGame.SFXPawn_Player] +FullBodyAppearances=(ID=9000,Type=CustomizableType_Torso,,Mesh=(Male="BIOG_HMM_ARM_CTH_R.CTHa.HMM_ARM_CTHa_MDL",Female="BioG_HMF_N7Slayer_R.SLYa.HMF_SHP_SLYa_MDL",bHasBreather=False,bHideHead=False,bHideHair=False),GameEffects=("SFXGame.SFXGameEffect_Gear_N7Torso"),PlotFlag=-1) +CasualAppearances=(ID=9001,Type=CustomizableType_Torso,Mesh=(Male="BIOG_HMM_ARM_CTH_R.CTHa.HMM_ARM_CTHa_MDL",Female="BioG_HMF_N7Slayer_R.SLYa.HMF_SHP_SLYa_MDL",bHasBreather=False,bHideHead=False,bHideHair=False),PlotFlag=-1)
- For FullBody/Torso the material line does not work. The new material needs to be added directly to a copy of the mesh in the PCC and added as an extra option
This part of the tutorial will be repeating a few things from the linked tutorials at the beginning of this one. So this presumes you know what I am talking about and already have set up a BioGame.xml in your unpacked Default_DLC_MOD_YOURMODNAME.bin
- This is an example for ME3OT/LE3 (see Figure 34)
- Female="BioG_HMF_N7Slayer_R.SLYa.HMF_SHP_SLYa_MDL"
- This bit is broken down to the name of your (1) PCC then the name of their (2) link then the name of the (3) model (see Figure 33)
- bHasBreather=True,bHideHead=True,bHideHair=True = This means it hides the head and hair and also applies the radio like effect to Sheps voice
- PlotFlag=-1 means it is automatically in the locker
- PlotFlag=17772 means it is automatically in the locker for Female Shepards only
- so if making an outfit just for a female Shepard use 17772 to have it auto unlocked to the locker
- PlotFlag=26000 means it is automatically in the locker for Male Shepards only
- so if making an outfit just for a male Shepard use 26000 to have it auto unlocked to the locker
Thank you to munchyfly for suggesting the type 4 and type 3 as sadly type 0 didn't work for this
In your BioGame.xml add the vanilla lines for the prologue outfit (CHTi)
(Mesh=(Male="BIOG_HMM_ARM_CTH_R.CTHi.HMM_ARM_CTHi_MDL",MaleMaterialOverride="BIOG_HMM_ARM_CTH_R.CTHi.HMM_ARM_CTHi_CLN_MAT_1a",Female="biog_hmf_arm_cth_r.CTHi.HMF_ARM_CTHi_MDL",FemaleMaterialOverride="biog_hmf_arm_cth_r.CTHi.HMF_ARM_CTHi_MAT_1a"),Id=4,PlotFlag=-1,Type=CustomizableType_Torso) (Mesh=(Male="BIOG_HMM_ARM_CTH_R.CTHi.HMM_ARM_CTHi_MDL",MaleMaterialOverride="BIOG_HMM_ARM_CTH_R.CTHi.HMM_ARM_CTHi_DMG_MAT_2a",Female="biog_hmf_arm_cth_r.CTHi.HMF_ARM_CTHi_MDL",FemaleMaterialOverride="biog_hmf_arm_cth_r.CTHi.HMF_ARM_CTHi_MAT_2a"),Id=5,PlotFlag=21752,Type=CustomizableType_Torso)
- Changing the Type 2 to Type 4 to remove these lines, sadly Type 0 doesn't work so we first have to remove the lines then add our new lines
(Mesh=(Male="BIOG_HMM_ARM_CTH_R.CTHi.HMM_ARM_CTHi_MDL",Female="biog_hmf_arm_cth_r.CTHi.HMF_ARM_CTHi_MDL"),Id=4,PlotFlag=-1,Type=CustomizableType_Torso) (Mesh=(Male="BIOG_HMM_ARM_CTH_R.CTHi.HMM_ARM_CTHi_MDL",Female="biog_hmf_arm_cth_r.CTHi.HMF_ARM_CTHi_MDL"),Id=5,PlotFlag=21752,Type=CustomizableType_Torso)
- This example is still showing the vanilla mesh, so you just need to copy the section from your casual/armour
- So for my Jacob armour it would be adding these to each Type 3 line over the vanilla mesh Male="BioG_HMM_JACb_R.JACb.HMM_ARM_JACb_MDL",Female="BioG_HMF_JACb_R.JACb.HMF_ARM_JACb_MDL"
You can now follow the end of this tutorial for ME2OT/LE2 and this one for ME3OT/LE3 on how to test your mod and pack it ready for upload to nexusmods.
I hope the tutorial was helpful





































