Content mirrored for search engine indexing from:
https://github.com/saivamsireddy4512/software-engneering/wiki/CLASS-DIAGRAM-FOR-ONLINE-TICKET-RESERVATION
Why does this service exist?
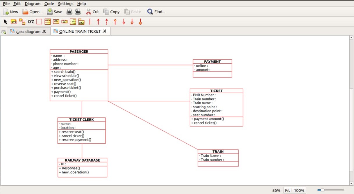
CLASS DIAGRAM FOR ONLINE TICKET RESERVATION - saivamsireddy4512/software-engneering GitHub Wiki
🗂️ Page Index for this GitHub Wiki