Weather Forecast diagramms - Firecurl/Exam-Project-Forecast-Methods GitHub Wiki

first idea of a class diagram

class diagram

improved class diagram

class diagram

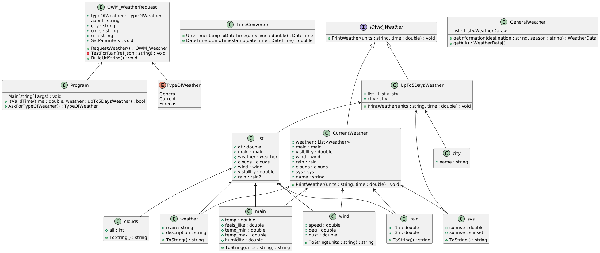
final class diagram

class diagram