EasyData Scan - EasyData-Solutions/Documentacao GitHub Wiki
📢 Novidades das Últimas Versões
🚀 1.1.3 – Versão Mais Recente (20/08/2025)
- 🎨 Melhorias gerais de layout.
📱 Compatibilidade
📌 Plataformas Suportadas
- 🤖 Android: a partir da versão 5.0.
- 🍎 iOS: em breve.
🔒 Permissões Necessárias
- 📷 Câmera
- 💾 Armazenamento
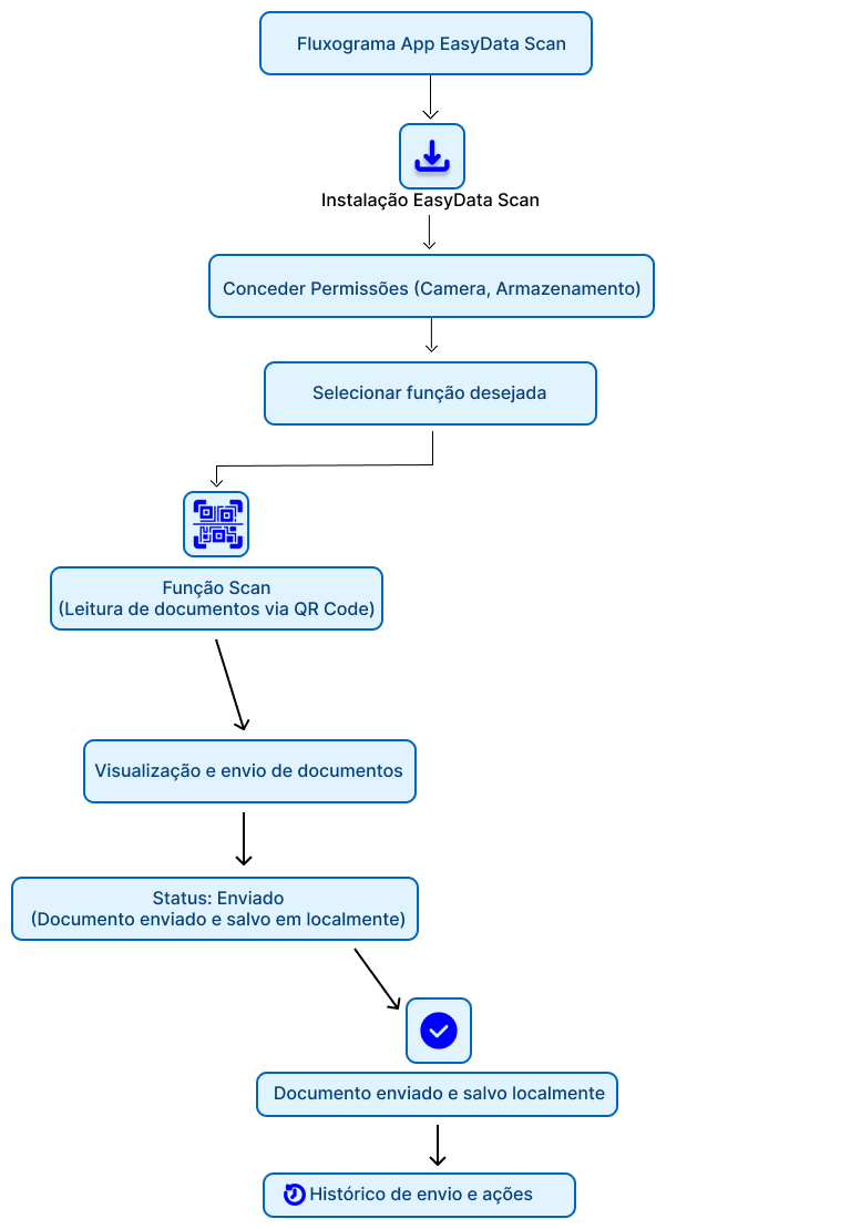
🗂️ Visão da Solução
Fluxograma do App

📖 Manual de Uso
⚙️ Instalação
-
Localize o app EasyData Scan na loja de aplicativos.


-
Clique em Instalar.

-
Após a instalação, clique em Abrir.

🔧 Primeira Configuração
-
Na primeira abertura, o app solicitará permissão para acessar a câmera. Clique em Permitir.

-
Em seguida, será solicitado o escaneamento do QR Code de configuração.

-
No sistema EasyData, abra o cadastro do usuário desejado.

-
Clique em EasyData Scan para exibir o QR Code.

-
Aponte a câmera do app para o QR Code exibido.

🏢 Configurando Nova Empresa
-
No menu lateral esquerdo, é possível:
- Adicionar, remover ou trocar de empresa.
- Ativar a aba Romaneio para gerenciar notas, boletos e documentos.

-
Para adicionar empresa, clique em Adicionar Empresa e escaneie o QR Code de configuração.

-
Para excluir empresa, clique em Deletar Empresa.
⚠️ Atenção: todo o histórico de itens enviados será apagado permanentemente.

📷 Usando a Função Scan
-
Ao escanear o QR Code, você será redirecionado para a tela Scan, onde poderá realizar o upload de documentos.

-
Para enviar documentos, clique no botão ➕ no canto inferior direito.

-
Escolha o tipo de documento que deseja escanear.

-
Após o escaneamento, clique no botão de envio 📤. Será solicitado um nome/descrição.
- Padrão:
"usuario - dia/mes/ano hora:minuto:segundo".


- Padrão:
-
O app fará o envio e listará os documentos enviados como histórico.

-
Ao clicar em um item, será aberta a visualização do documento enviado.

-
Para filtrar documentos, use o ícone de filtro 🔍 no canto superior direito.
