Content mirrored for search engine indexing from:
https://github.com/CPNV-ES/notice/wiki/Home
Why does this service exist?
Home - CPNV-ES/notice GitHub Wiki
Class Diagram
DOM tree
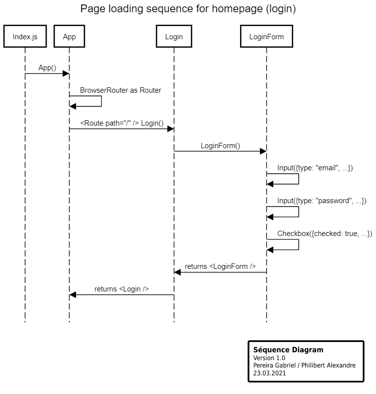
Sequence Diagram
🗂️ Page Index for this GitHub Wiki