Algoritmo de transformación de diagrama de Chen a base de datos SQL - Bloque-SID/problema-de-modelado-t12 GitHub Wiki
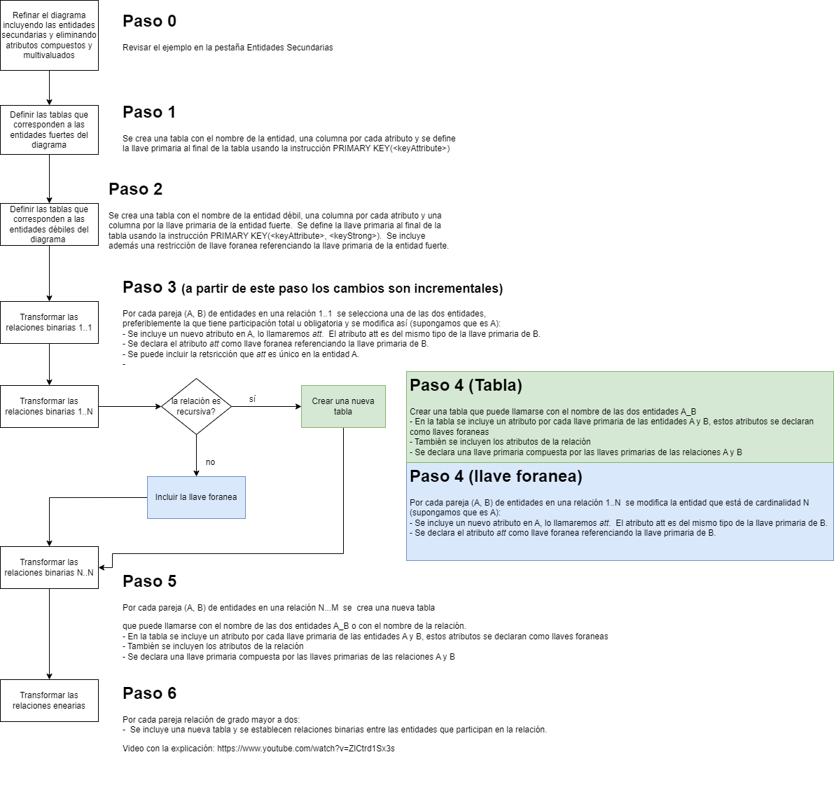
Algoritmo de transformación

Algoritmo aplicado paso a paso al diagrama de Chen diseñado
Nota previa
Los elementos llave de la tabla se muestran con la siguiente característica según corresponda:
- Llave primaria = Subrayado
- Llave Foránea = Resaltado en verde








